Equip your team with a powerful systems environment
Systems Modeling Language (SysML) is a general-purpose modeling language for systems engineering applications. An initiative extending Unified Modeling Language for the systems domain, SysML provides a common set of systems representations for requirements, behavior, structure, and parametrics. Suitable for any industry, SysML supports a range of systems engineering activities from characterizing the problem through system specification.

GENESYS provides the support your team needs to deliver SysML with integrity, enabling you to leverage the modeling notation and representations while guaranteeing completeness and consistency.
Leverage SysML as an integrated piece of your systems engineering portfolio:
Autogenerate and automatically update diagrams for guaranteed consistency
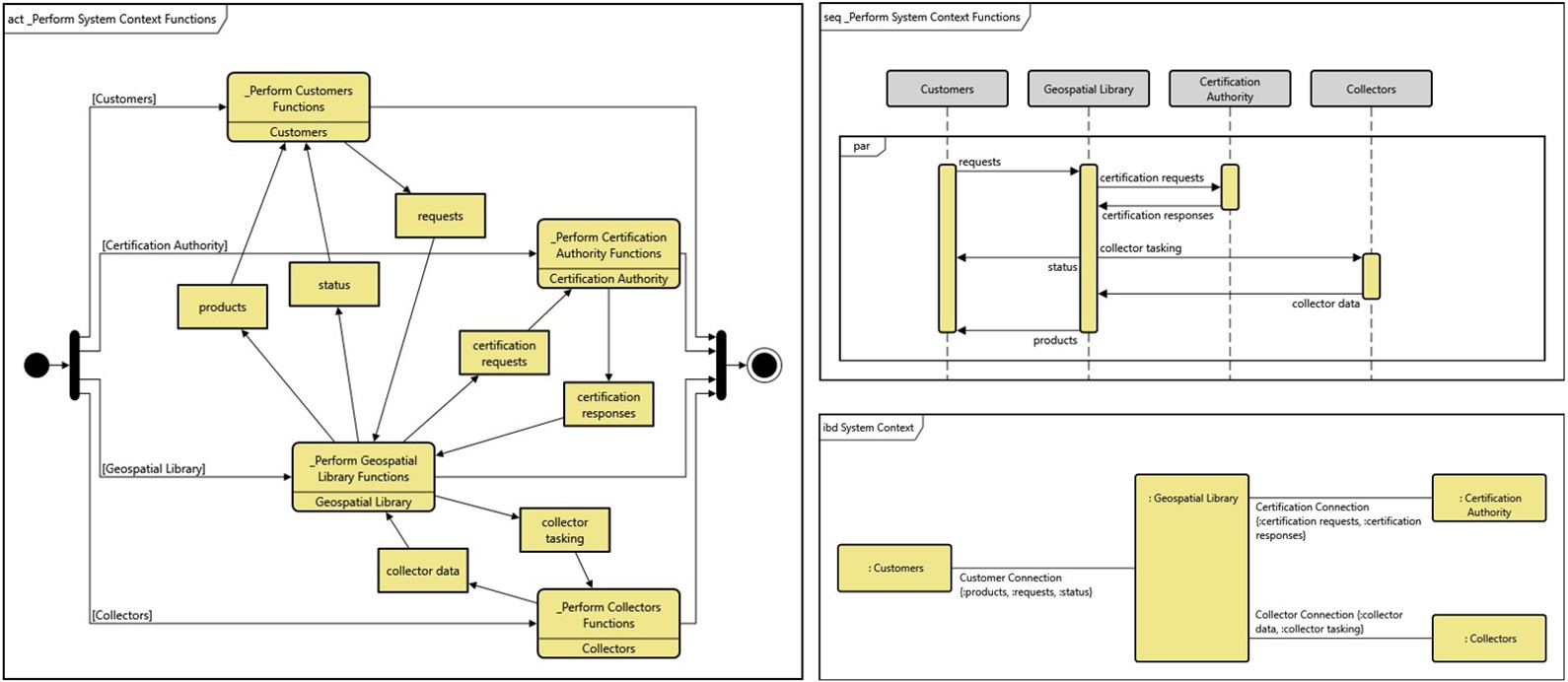
Combine the model-based strength of GENESYS with the latest standards-based representations of SysML to equip your team with a powerful systems environment. Built on a proven systems metamodel, GENESYS enables you to seamlessly engineer in any diagram while guaranteeing that other views are consistent and up-to-date. Develop an activity diagram to specify behavior, then autogenerate a sequence diagram to visualize interactions between subsystems. Ensure consistency between your behavioral and physical architectures regardless of your chosen diagrams. With robust view generators, GENESYS allows you to visually construct your systems model while freeing you from the error-prone drudgery of manually creating and maintaining every view.
Reduce the learning curve as you deploy SysML and MBSE.
Built by systems engineers for systems engineers, GENESYS is designed in the language of systems rather than software-centric concepts. Reduce your learning curve and ease your system development through intuitive terminology and drag-drop model construction. Benefit from rapid ramp-up: Users don’t need to learn the details of the specification—GENESYS will do that for you. Your diagrams are guaranteed to meet the spec. Rather than spending months to learn a tool, start engineering in a matter of days while progressively leveraging more and more MBSE capabilities as your project matures.
Go beyond with the mindset and capabilities of “SysML AND.”
SysML 1.x was designed with four pillars and nine diagrams. Expand to address verification, validation, risk, failure modes, system safety and more—all from a proven foundation, all with integrated SysML support. Seamlessly combine SysML with a rich library of traditional system views for improved analysis and communication. Take advantage of a powerful model-based framework to deliver fit-for-purpose views to satisfy diverse needs and a diverse audience. Switch between activity diagrams and EFFBDs or highly technical internal block diagrams and lighter-weight architectural cartoons to highlight critical information. Take advantage of a rich tailorable metamodel to support the breadth of your MBSE efforts and an integrated set of diverse systems engineering representations to better understand, communicate, and deliver against your system needs.
Prepare for SysML v2 with the right SysML 1.x implementation today.
To better support systems engineering and effectively underpin digital engineering, SysML v2 is adopting stronger system semantics. Transitioning to strong semantics reflects a discontinuity—for existing models and practitioners. Avoid that discontinuity and prepare for v2 by leveraging SysML v1.x underpinned by strong semantics today. With its strong metamodel today, GENESYS is well-positioned for those looking to incorporate SysML v2 into future engineering initiatives.




